❓
Timbo’s “Hacker News” Reader
thnr.net
page 9 of new
dark mode
Traffic to top tech publications has plummeted since 2024, new analysis shows
(niemanlab.org)
Ⓐ
·
2 points
·
2 comments
·
2½ hours ago
by
giuliomagnifico
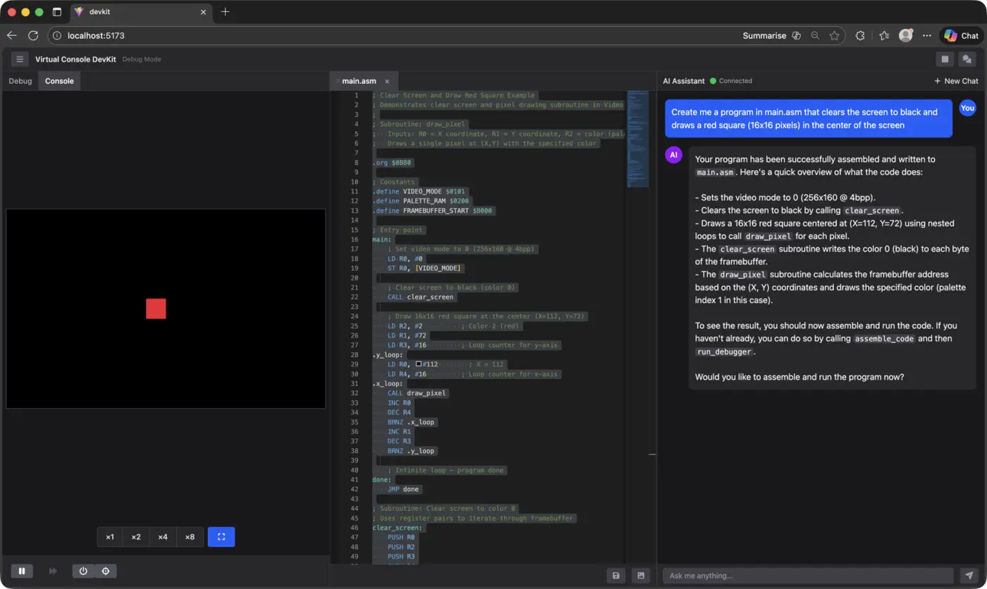
Will Claude Code Consume Legaltech?
(lexifina.com)
2 points
·
0 comments
·
2½ hours ago
by
alansaber
⏱️ 1 minute
⬤
C#
100.0%
Show HN: Building a WebSocket Chat App with C#, Redis Pub/​Sub and .NET
(github.com)
👤
sanzor
2 points
·
0 comments
·
2½ hours ago
by
adrian_berco
⏱️ 5 minutes
⬤
TypeScript
74.2%
⬤
Rust
11.4%
⬤
Shell
5.4%
⬤
PowerShell
4.1%
⬤
CSS
3.0%
⬤
Python
1.6%
⬤
Other
0.3%
Show HN: I built an AI desktop Waifu that remembers you
(github.com)
👤
buyve
3 points
·
0 comments
·
2¾ hours ago
by
openmaiwaifu
⏱️ 1 minute
Coding agent rewrites (and improves) LGPL library and releases under MIT license
(github.com)
👤
chardet
3 points
·
0 comments
·
2¾ hours ago
by
nemoniac
Package Manager Magic Files
(nesbitt.io)
2 points
·
0 comments
·
2¾ hours ago
by
chmaynard
⏱️ 6 minutes
I Have an Archivist in My AI Coding Agents Crew
(metateam.ai)
2 points
·
0 comments
·
2¾ hours ago
by
falsename
⏱️ 6 minutes
US Military reportedly used Claude in Iran strikes despite Trump's ban
(theguardian.com)
5 points
·
0 comments
·
2¾ hours ago
by
_____k
⏱️ 1 minute
The Management Myth [pdf]
(uab.es)
2 points
·
0 comments
·
2¾ hours ago
by
harperlee
📄 8 pages
Scientists study comet 3I/​ATLAS to understand material from other star systems
(comuniq.xyz)
3 points
·
0 comments
·
2¾ hours ago
by
01-_-
⏱️ 4 minutes
Teaching LLMs to reason like Bayesians
(research.google)
2 points
·
0 comments
·
2¾ hours ago
by
sebg
⏱️ 4 minutes
Styx Document Language
(bearcove.eu)
3 points
·
0 comments
·
2¾ hours ago
by
todsacerdoti
A Call for Meaningful Work at a Slower Pace
(jenteottenburghs​.wordpress.com)
4 points
·
1 comment
·
2¾ hours ago
by
carschno
⏱️ 2 minutes
⬤
Python
99.9%
⬤
Dockerfile
0.1%
Show HN: Anaya – CLI that scans codebases for DPDP compliance violations
(github.com)
👤
sandip-pathe
4 points
·
1 comment
·
2¾ hours ago
by
sandippathe
Show HN: Parsewise – Cursor for Business Documents
(parsewise.ai)
3 points
·
0 comments
·
2¾ hours ago
by
maxhofer
Show HN: Chartle – Describe a chart in plain English and it creates it
(chartle.app)
2 points
·
1 comment
·
2¾ hours ago
by
moorst
⬤
Python
77.1%
⬤
TypeScript
17.0%
⬤
Shell
5.2%
⬤
Other
0.7%
Show HN: A framework for building nexuses of agents
(github.com)
👤
netmindai-open
2 points
·
0 comments
·
2¾ hours ago
by
Demi369
⏱️ 2 minutes
Fresh claim of making elusive 'hexagonal' diamond is the strongest yet
(nature.com)
2 points
·
0 comments
·
2¾ hours ago
by
Brajeshwar
⏱️ 2 minutes
AI can write genomes – how long until it creates synthetic life?
(nature.com)
3 points
·
0 comments
·
2¾ hours ago
by
Brajeshwar
⏱️ 2 minutes
Ex-​Google PM Builds God's Eye to Monitor Iran in 4D [Text]
(spatialintelligence​.ai)
4 points
·
1 comment
·
2¾ hours ago
by
fragmede
⏱️ 6 minutes
page 10
top
best
active
classic
This page was generated in 7.47 seconds at 2026-03-05T13:44:41Z
.